每次用模拟器刷视频、抖音时,看到很多有趣的视频想保存到电脑,但不知道雷电模拟器下载的视频在哪里找?接下来小编就分享如何将雷电模拟器下载的视频导出到电脑上。
一、示例:抖音软件
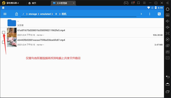
保存视频后先到相册查看是否有该视频,有的话打开模拟器自带的文件管理器。

通过文件管理器找到路径:storage>emulated>0,找到相册文件夹,该文件夹是软件自动生成的。

二、转移视频文件
勾选保存的视频。

路径返回上一层0号文件夹,找到picture文件夹粘贴。

之后可以在电脑上的共享文件夹找到,整个过程就完成了。

小贴士:
1. 快手软件保存的视频在DCIM文件夹,路径:storage>emulated>0>DCIM
2. DCIM是默认手机相册,大部分视频软件保存图片、视频都能在此文件夹找到,如无参考抖音软件生成文件夹,相册中也会显示名称
3. 3.0版本模拟器操作方式一致。